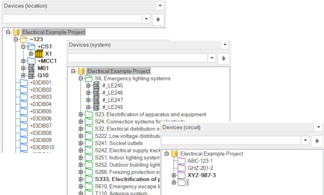
Devices: location, circuit and system

The Devices tree shows devices in project grouped by location, circuit, or system.

Functions for the tree items are available in the right-click menu. The menu contents depend on the selected item.

  • Locations:

    • Location:

    • Electrical position:

    Devices not belonging to a location are placed in their own folder.

  • Circuits:

    Devices not belonging to a circuit are placed in their own folder.

  • Systems:

  • Devices:

    Devices that have occurrences in the active drawing are displayed in bold.

  • Occurrences: Occurrences first show drawing type, and then symbol type in brackets.