Sijoita liittimiä
Schematics-välilehti > Laitteet-ryhmä >
Liittimet-valikko > Liittimen sijoitus
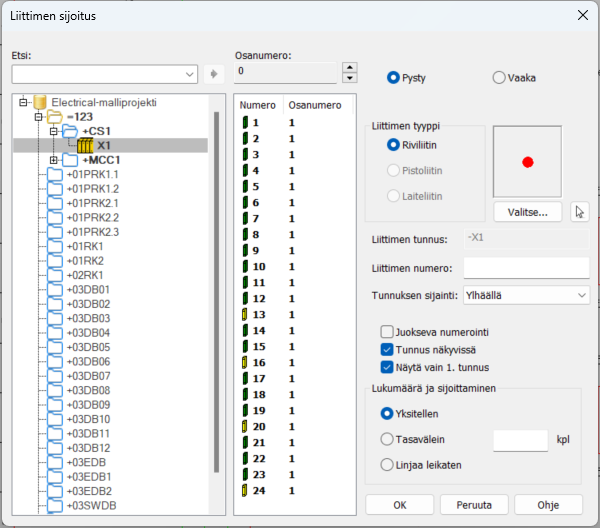
Tällä toiminnolla voit sijoittaa kuvaan erityyppisiä liittimiä: riviliittimiä, laiteliittimiä ja pistoliittimiä.
Toimi näin:
-
Määrittele liittimen tiedot:
- Valitse symbolin suunnaksi Pysty tai Vaaka.
- Liittimen tyyppi
– Valitse tyypiksi riviliitin, pistoliitin tai
laiteliitin. Valitse sitten, miten haluat lisätä symbolin:
- Jos haluat valita symbolin aktiivisesta kuvasta, napsauta
(Valitse kuvasta) -painiketta ja osoita symboli kuvasta. Jos haluat valita symbolin Symbolin valinta -dialogissa (katso Symbolin valinta), napsauta Valitse-painiketta. Kaksoisnapsauta haluamaasi symbolia, tai valitse se ja napsauta OK-painiketta.

- Jos haluat valita symbolin aktiivisesta kuvasta, napsauta
- Symboli – Liittimen symboli kuvassa. Symbolivaihtoehdot vaihtuvat liittimen tyypin mukaan.
- Liittimen tunnus – Liittimen tunnus, esimerkiksi X1. Voit kirjoittaa tai poimia tunnuksen puusta.
- Liittimen numero – Jos sijoitetaan useita, ensimmäisen liittimen numero. Liitinnumero voidaan poimia valitsemalla tunnus puusta ja liitinnumero listalta.
-
Tunnuksen sijainti – Valitse, näytetäänkö riviliittimen tunnus ja numero liittimeen nähden ylhäällä, alhaalla vai keskellä. Tämän avulla voit esimerkiksi siirtää tunnukset pois johtimen päältä, jos sijoitat liittimen pystysuoraan.
- Juokseva numerointi – Jos päätät sijoittaa riviliittimet yksitellen, valitse tämä, jos haluat riviliittimille juoksevan numeroinnin. Jos et valitse juoksevaa numerointia, numero kysytään jokaiselle riviliitimelle erikseen. Kun riviliittimet sijoitetaan tasavälein tai linjaa leikaten, käytetään aina juoksevaa numerointia.
- Tunnus näkyvissä – Valitse tämä, jos haluat, että liittimen tunnus näytetään kuvassa.
- Näytä vain 1. tunnus – Jos sijoitat useampia liittimiä kerralla ja valitset tämän, tunnus näytetään ainoastaan ensimmäisessä liittimessä.
- Lukumäärä ja sijoittaminen
-
Yksitellen – Sijoitetaan yksitellen määräkentässä valittu määrä. Liittimen numeroa kasvatetaan sijoittelun edetessä automaattisesti.
-
Tasavälein – Liittimiä sijoitetaan tasavälein määräkentässä valittu määrä. Sijoita ensimmäinen riviliitin ja osoita sen jälkeen seuraavan liittimen suunta ja etäisyys. Toiminto sijoittaa loput liittimet samalle etäisyydelle toisistaan.
-
Linjaa leikaten – Toiminnolla piirretään linja johdinten yli, jolloin jokaisen johtimen leikkauskohtaan lisätään liitin. Jos riviliitintä ei haluta sijoittaa jokaiselle johtimelle, voidaan osa poistaa avainsanalla VALITSE.
-
-
Napsauta OK-painiketta.
-
Osoita liittimen sijoituspiste. Voit vaihtaa tunnuksen ja liitinnumeron kohdistuspistettä sijoituksen aikana Tab-näppäimellä.